Comment les systèmes de contrôle intelligents peuvent économiser l’énergie tout en préservant votre confort
Publié par Yuqi Liu, le 7 novembre 2025
Comment les systèmes de contrôle intelligents peuvent économiser l’énergie tout en préservant votre confort
Yuqi LIU
Doctorant à IMT Atlantique, LS2N
Encadrants : Pauline Kergus, Fabien Claveau, Philippe Chevrel
Un défi quotidien : confort et économies d'énergie
Imaginez-vous arrivant à votre bureau un matin d'hiver glacial. Vous entrez dans un bâtiment soit glacé, soit surchauffé depuis l'aube, gaspillant de l'énergie pendant des heures avant votre arrivée. Ce scénario se répète chaque jour dans des millions de bâtiments à travers le monde. Pourquoi ? Parce que la plupart des systèmes de chauffage fonctionnent avec des règles simples et fixes, incapables d'anticiper et de s'adapter intelligemment.
Les chiffres parlent d'eux-mêmes : les bâtiments représentent 30 à 40% de la consommation énergétique mondiale, et environ un tiers de cette énergie est dédiée au chauffage, à la ventilation et à la climatisation. Face à l'urgence climatique et à la nécessité de réduire notre empreinte carbone, optimiser la gestion thermique des bâtiments n'est plus une option — c'est une nécessité.
Mon travail de recherche vise à développer des systèmes de contrôle intelligents capables de gérer automatiquement la température des bâtiments de manière optimale. L'objectif ? Réduire significativement la consommation d'énergie tout en garantissant le confort des occupants. Mais ce qui rend cette approche particulièrement innovante, c'est qu'elle apprend directement à partir des données d'exploitation du bâtiment, sans nécessiter de modèles mathématiques complexes et coûteux à développer.
Contrairement aux thermostats classiques qui réagissent simplement à la température actuelle, ces systèmes intelligents sont capables de prédire l'avenir : ils anticipent les variations météorologiques, l'arrivée des occupants, l'ensoleillement, et ajustent le chauffage en conséquence. C'est comme avoir un gestionnaire d'énergie personnel qui travaille 24h/24 pour optimiser votre confort tout en minimisant les coûts et l'impact environnemental.
Pourquoi est-ce si compliqué de bien chauffer un bâtiment ?
Gérer la température d'un bâtiment peut sembler simple en apparence — il suffit d'allumer le chauffage quand il fait froid, non ? En réalité, c'est bien plus complexe, et voici pourquoi.
Chaque bâtiment est unique
Tout comme les empreintes digitales, \textbf{aucun bâtiment n'est identique}. L'isolation des murs, la taille et l'orientation des fenêtres, les matériaux de construction, la disposition des pièces — tous ces facteurs influencent la façon dont un bâtiment se réchauffe ou se refroidit. Un système de contrôle efficace doit s'adapter à ces particularités, ce qui rend les solutions « universelles » peu performantes.
Des perturbations constantes et imprévisibles
Le comportement thermique d'un bâtiment est perturbé en permanence par de nombreux facteurs :
- La météo : température extérieure, vent, ensoleillement qui varie selon l'heure et la saison
- L'occupation : les personnes présentes dégagent de la chaleur et ouvrent parfois les fenêtres
- Les équipements : ordinateurs, éclairages et autres appareils contribuent au chauffage
- La ventilation : nécessaire pour la qualité de l'air, mais elle fait entrer de l'air froid
Tous ces éléments interagissent de manière complexe, rendant difficile la prédiction du comportement du bâtiment.
Des équipements variés et non-linéaires
Les systèmes de chauffage eux-mêmes sont très divers : radiateurs hydrauliques, chauffage par air pulsé, pompes à chaleur, planchers chauffants... Chacun a ses propres caractéristiques :
- Les radiateurs à eau chaude mettent du temps à chauffer, mais gardent leur chaleur longtemps (inertie thermique)
- Le chauffage par air réagit rapidement, mais peut créer des zones de température inégales
- Les vannes et pompes ont des comportements non-linéaires (leur effet n'est pas proportionnel à leur commande)
L'équilibre délicat entre confort et économie
Le véritable défi consiste à trouver le juste équilibre entre deux objectifs parfois contradictoires :
Confort: Maintenir une température agréable pour les occupants
Économie: Minimiser la consommation d'énergie et les coûts
Imaginez que vous devez régler la température de votre douche, mais :
- Le robinet réagit avec 10 minutes de retard
- Quelqu'un ouvre et ferme aléatoirement la fenêtre de la salle de bain
- Vous devez anticiper ces perturbations pour avoir toujours la bonne température
- Et vous devez minimiser la consommation d'eau chaude !
C'est exactement le type de défi auquel fait face un système de contrôle de bâtiment, mais à l'échelle de plusieurs pièces simultanément, sur des périodes de plusieurs heures, avec des contraintes de confort et d'économie.
Le besoin est donc un système capable d'anticiper, d'apprendre les particularités du bâtiment, et d'optimiser en temps réel la distribution d'énergie — tout cela sans nécessiter des mois de modélisation mathématique complexe.
Figure 1 Les multiples perturbations affectant le confort thermique d'un bâtiment
Notre solution : une approche hiérarchique intelligente
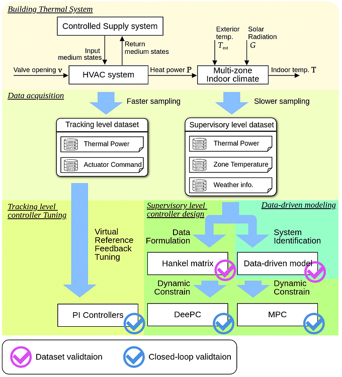
Pour relever ces défis, nous avons développé un \textbf{système de contrôle à deux niveaux} qui fonctionne comme une équipe bien coordonnée : un « cerveau » qui planifie la stratégie globale, et des « muscles » qui exécutent les actions localement.
Niveau 1 : Le « Cerveau » — Le contrôleur superviseur
Le niveau superviseur utilise une approche innovante appelée contrôle prédictif basé sur les données (DeePC). Plutôt que de construire un modèle mathématique complexe du bâtiment (ce qui peut prendre des mois), ce système apprend directement à partir de l'historique d'exploitation. Il observe les températures passées, les puissances de chauffage utilisées et les conditions météo, puis apprend les patterns de comportement thermique du bâtiment. Grâce à cet apprentissage, il peut prédire l'évolution future des températures sur plusieurs heures et optimiser la distribution d'énergie entre les différentes zones.
Imaginez deux scénarios un matin d'hiver : un système classique détecte qu'il fait froid à 8h00, allume le chauffage à fond, et n'atteint une température confortable qu'à 10h00 — résultat : 2 heures d'inconfort et une surconsommation. Notre système prédictif, lui, anticipe l'arrivée des occupants à 8h30 dès 7h00, démarre progressivement le chauffage, et assure une température optimale dès l'arrivée — résultat : confort immédiat et économie d'énergie. Le système prend également en compte les prévisions météorologiques : s'il sait qu'il y aura du soleil à midi, il peut réduire le chauffage en avance.
Niveau 2 : Les « Muscles » — Les contrôleurs locaux
Le cerveau donne des ordres en termes de puissance de chauffage (« il faut 2 kW dans le bureau 1 »), mais ce sont les contrôleurs locaux qui traduisent ces ordres en actions concrètes : ouverture des vannes de radiateurs, régulation du débit d'eau chaude, ajustement des ventilateurs.
Traditionnellement, il faudrait modéliser précisément chaque radiateur, chaque vanne, chaque circuit hydraulique — un travail titanesque qui change d'un bâtiment à l'autre. Notre approche utilise une méthode appelée VRFT (Virtual Reference Feedback Tuning), qui ajuste automatiquement les contrôleurs à partir de données d'exploitation. On collecte simplement des données (ouverture de vannes → puissance de chauffage obtenue), l'algorithme détermine les meilleurs réglages pour suivre les ordres du superviseur, et les contrôleurs sont optimisés sans jamais avoir besoin de modéliser le système. C'est comme apprendre à conduire une nouvelle voiture : vous n'avez pas besoin de comprendre la mécanique du moteur — vous apprenez simplement en pratiquant.
Le superviseur met à jour sa stratégie toutes les 10 à 30 minutes (horizon de plusieurs heures), tandis que les contrôleurs locaux réagissent chaque 30 secondes. Cette séparation temporelle permet au superviseur de se concentrer sur l'optimisation à long terme, et aux contrôleurs locaux de gérer les perturbations rapides.
Approche traditionnelle : Modéliser physiquement → Modéliser équipements → Calibrer → Contrôler
Notre approche : Données historiques → Apprentissage automatique → Contrôler (quelques jours)
Cette simplicité de déploiement est cruciale pour une adoption à grande échelle. Un bâtiment n'a besoin que de ses données d'exploitation existantes pour bénéficier d'un système de contrôle optimisé.
Des résultats prometteurs validés sur cas d'étude
Un banc d'essai virtuel reconnu internationalement
Pour tester notre approche, nous avons utilisé le BOPTEST (Building Optimization Testing Framework), un environnement de simulation développé par une collaboration internationale de chercheurs. Ce banc d'essai reproduit fidèlement le comportement d'un bâtiment résidentiel multi-zones avec son système de chauffage hydraulique (radiateurs, chaudière, vannes). C'est l'équivalent d'un « crash-test » pour les systèmes de contrôle de bâtiments, permettant de comparer rigoureusement différentes approches sans risquer d'inconfort pour de vrais occupants.
Économies d'énergie et maintien du confort
Les résultats sont encourageants : notre système hiérarchique basé sur les données a démontré une réduction de la consommation énergétique de 3 à 12% par rapport à une approche conventionnelle utilisant un modèle physique (modèle RC), tout en maintenant un niveau de confort comparable, voire supérieur. Ces gains peuvent sembler modestes, mais rapportés à l'échelle d'un parc de bâtiments, ils représentent des économies substantielles et une réduction significative des émissions de CO$_2$.
Plus impressionnant encore, notre système fonctionne efficacement avec seulement quelques jours de données historiques, là où les approches traditionnelles nécessitent souvent des semaines d'expérimentation et de calibration. La figure ci-dessous montre un exemple de contrôle sur une journée : les températures restent dans la zone de confort (zone verte) tandis que la puissance de chauffage est optimisée en anticipant les apports solaires.

Un autre atout majeur : le système s'adapte automatiquement aux spécificités de chaque zone. Dans nos tests, les zones avec des radiateurs plus puissants ou des débits d'air différents ont été gérées sans intervention manuelle — l'algorithme VRFT a ajusté automatiquement les paramètres de contrôle en fonction des données collectées. Cette capacité d'adaptation est essentielle pour un déploiement à grande échelle sur des bâtiments variés.
Impact et perspectives d'avenir
Pourquoi c'est important
Au-delà des chiffres, cette recherche ouvre la voie à une démocratisation du contrôle intelligent des bâtiments. Aujourd'hui, seuls les grands bâtiments tertiaires peuvent se permettre d'investir dans des systèmes de gestion avancés, car le coût de modélisation et d'installation est prohibitif. Notre approche, en éliminant la phase de modélisation complexe et en s'appuyant sur des données déjà disponibles, rend ces technologies accessibles aux bâtiments résidentiels, aux écoles, aux petites entreprises.
L'impact potentiel est considérable : si seulement 10% du parc immobilier résidentiel français adoptait ce type de système avec 5% d'économies d'énergie, cela représenterait plusieurs térawattheures économisés chaque année — l'équivalent de la consommation annuelle d'une ville moyenne. De plus, en réduisant les pics de consommation et en facilitant l'intégration des énergies renouvelables intermittentes (solaire, éolien), ces systèmes contribuent à la transition énergétique globale.
Les prochaines étapes
Plusieurs pistes s'ouvrent pour prolonger ce travail. Premièrement, nous souhaitons tester le système sur des bâtiments réels pour valider sa robustesse face aux imprévus du monde réel (pannes de capteurs, comportements atypiques des occupants, conditions météo extrêmes). Deuxièmement, l'extension aux systèmes de climatisation est une évolution naturelle — les principes restent les mêmes, mais avec des contraintes inversées. Troisièmement, l'application à des bâtiments plus complexes (grands bureaux, hôpitaux, centres commerciaux) nécessitera d'adapter l'architecture de contrôle pour gérer plusieurs dizaines de zones simultanément.
Enfin, une direction particulièrement prometteuse est l'intégration avec les réseaux électriques intelligents (smart grids). Imaginons un système capable non seulement d'optimiser le confort et la consommation, mais aussi de déplacer intelligemment la demande d'énergie vers les heures où l'électricité est la moins chère ou la plus « verte » (issue de renouvelables). Le bâtiment devient alors un acteur actif de la transition énergétique.
Vers des bâtiments plus intelligents et durables
La gestion thermique des bâtiments se trouve à un tournant. Les technologies numériques et l'intelligence artificielle offrent aujourd'hui des opportunités inédites pour réduire drastiquement notre empreinte énergétique sans sacrifier notre confort. Notre travail démontre qu'il est possible de développer des systèmes de contrôle performants, adaptatifs et faciles à déployer, en s'appuyant sur les données d'exploitation plutôt que sur des modèles complexes.
Alors que nous faisons face à l'urgence climatique, chaque kilowattheure économisé compte. Les bâtiments intelligents ne sont plus une vision futuriste — ils deviennent une nécessité. En rendant ces technologies accessibles au plus grand nombre, nous contribuons à construire un avenir où confort, économie et durabilité ne sont plus contradictoires, mais convergent vers un même objectif : habiter la planète de manière plus responsable.
Pour en savoir plus :
Ce travail de thèse a été réalisé à IMT Atlantique (Nantes) au sein du laboratoire LS2N, en collaboration avec le laboratoire LAPLACE (Toulouse), en lien avec l'entreprise PureControl, et financé par la Région Pays de la Loire dans le cadre du programme Thèse Tandem.
Publications scientifiques et détails techniques disponibles sur demande :
yuqi.liu@imt-atlantique.fr
kergus@laplace.univ-tlse.fr
fabien.claveau@imt-atlantique.fr
philippe.chevrel@imt-atlantique.fr
